Nội dung chính
Windows Server 2025 là phiên bản hệ điều hành máy chủ mới nhất của Microsoft với nhiều cải tiến về hiệu suất và bảo mật. Việc cài đặt nó trên Proxmox VE (PVE) yêu cầu một số cấu hình cụ thể để đảm bảo hoạt động trơn tru (đặc biệt là vấn đề driver ảo hóa).
Dưới đây là hướng dẫn chi tiết từng bước.
Vì sao mình chọn Windows Server thay vì Windows 11?
Sự ổn định và Cơ chế cập nhật
- Windows Server: Được thiết kế để chạy 24/7/365. Nó hiếm khi bắt buộc khởi động lại (restart) đột ngột và các bản cập nhật thường tập trung vào bảo mật/ổn định thay vì thay đổi giao diện hay tính năng mới.
- Windows 11: Là hệ điều hành máy trạm (Client OS). Nó thường xuyên có các bản cập nhật tính năng lớn, đôi khi tự động khởi động lại để cập nhật, gây gián đoạn dịch vụ nếu bạn đang chạy web server hoặc database trên đó.
Tối ưu tài nguyên
- Windows Server: Loại bỏ các phần mềm không cần thiết cho máy chủ (“bloatware”) như: Xbox, Cortana, Microsoft Store, Phone Link, các hiệu ứng đồ họa nặng nề… Điều này giúp VM chạy Windows Server tốn ít RAM và CPU hơn ở trạng thái nghỉ (idle).
- Windows 11: Chứa rất nhiều ứng dụng nền và dịch vụ tiêu dùng (Consumer services) chạy ngầm, ngốn tài nguyên của Proxmox một cách lãng phí.
Khả năng tương thích ảo hóa
Mặc dù cả hai đều chạy tốt trên Proxmox với VirtIO driver, nhưng Windows Server thường tương thích tốt hơn với các cấu hình phần cứng ảo hóa cấp cao (như Hot-plug Memory/CPU – cắm nóng RAM/CPU mà không cần tắt máy), điều mà Windows 11 hỗ trợ hạn chế hơn.
Vấn đề “Headless”
Khi chạy trên Proxmox, máy ảo thường là “Headless” (không cắm màn hình thật).
- Windows 11: Khi bạn ngắt kết nối RDP (tắt cửa sổ remote), Windows 11 thường hiểu là “khóa máy” (Lock Session). Lúc này, Windows ngừng render giao diện đồ họa.
- Rủi ro: Các phần mềm cần thao tác chuột/phím ảo hoặc nhận diện hình ảnh (Auto game, Selenium, RPA…) sẽ ngừng hoạt động hoặc báo lỗi đen màn hình.
- Windows Server: Được thiết kế để phiên làm việc (Session) vẫn chạy ngầm hoàn hảo ngay cả khi không có ai kết nối RDP. Bạn tắt RDP đi, các tool bên trong vẫn chạy mượt mà.
Quan trọng nhất: Khó khăn khi Remote Desktop trên Windows 11
Khi bạn đang mở giao diện máy ảo Windows 11 trên trình duyệt qua Proxmox Console, nếu muốn dùng thiết bị khác kết nối Remote Desktop (RDP) tới máy ảo đó thì sẽ gặp cơ chế “xin – cho” rất ức chế.
- Trên màn hình Console: Windows 11 sẽ hiện một hộp thoại thông báo: “User X is trying to connect… Do you want to allow this?” (Người dùng X đang cố kết nối, bạn có đồng ý không?).
- Trên màn hình RDP: Sẽ hiện trạng thái “Waiting for user to respond…” (Đang chờ phản hồi).
👉 Vấn đề nảy sinh:
- Nếu ở phiên cũ không ấn đồng ý cho kết nối thì sau khoảng 30 giây, kết nối RDP đang gửi tới sẽ bị từ chối (Time out). Bạn không thể vào được!
- Muốn vào được, bạn buộc phải có quyền Admin để chọn “Force Disconnect” (Ngắt kết nối cưỡng bức). Nhưng hành động này sẽ kill (đóng) ngay lập tức phiên làm việc cũ -> Mất dữ liệu chưa lưu hoặc tắt ngúm các tool đang chạy.
Khi nào bạn NÊN dùng Windows 11 trên Proxmox?
Bạn chỉ nên cài Windows 11 thay vì Windows Server khi chạy phần mềm có giao diện GUI đặc thù mà nó chỉ tương thích với Windows 10/11 (ví dụ: một số tool marketing, phần mềm đồ họa, game). Nhưng đại đa số các phần mềm, game đều có thể chạy trên cả Windows Server.
Thêm 1 thông tin nữa là Microsoft cho phép dùng Windows Server 2025 hoàn toàn miễn phí trong suốt 180 ngày. Sau khi hết thời hạn dùng thử 180 ngày, phiên bản dùng thử sẽ bị vô hiệu hóa. Sẽ không có thêm chi phí nào phát sinh khi thời hạn dùng thử kết thúc. Thế nên mình cứ tự tin cài và dùng thôi, khỏi phải lo vấn đề bản quyền trong ít nhất 6 tháng, đỡ việc dùng “thuốc” share tùm lum trên mạng, dễ nhiễm virus lắm!
Chuẩn bị tài nguyên (File ISO)
Trước khi bắt đầu, bạn cần tải 2 file ISO và upload lên Proxmox
- Windows Server 2025 ISO: Tải từ Microsoft Evaluation Center (phải điền một số thông tin trước khi được tải) hoặc link sau để tải nhanh mà không cần điền gì:
https://go.microsoft.com/fwlink/?linkid=2293312&clcid=0x409&culture=en-us&country=us
- Góc có tâm: Nhiều anh em nói link tải từ microsoft khá chậm nên mình chiều anh em, up luôn link tốc độ cao (link này có thời hạn 90 ngày kể từ ngày mình tải lên, và cho 100 lượt tải về. Lỡ hết hạn anh em nhắc mình để update nhé).
- Pass để tải: tamcongnghe
https://transfer.it/t/gcL15clhjZhL
- VirtIO Drivers ISO trên Proxmox: Mặc định, Windows không nhận dạng được một số thiết bị ảo theo chuẩn VirtIO mà Proxmox dùng để tăng hiệu năng, ví dụ ổ cứng, mạng, bộ điều khiển -> muốn đạt hiệu năng chuẩn nhất thì cần có bộ cài này. Tải bản ổn định mới nhất (Stable) tại đây: Link tải VirtIO Drivers ISO
Sau khi tải 2 file này về máy của bạn, hãy truy cập giao diện quản lý của Proxmox. Vào local (pve) -> ISO Images > Upload và chọn lần lượt từng file ISO để tải lên.


Tạo máy ảo (Create VM)
Đây là bước quan trọng, cần chọn đúng cấu hình để tối ưu hiệu năng và đáp ứng yêu cầu TPM 2.0 của Windows mới.
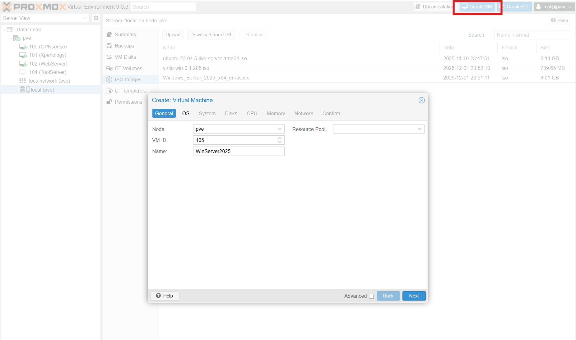
1. Nhấn Create VM ở góc phải trên cùng.
2. Tab General
- VM ID: Để mặc định hoặc tự chọn. (Ví dụ: 105)
- Name: Đặt tên (Ví dụ: WinServer2025).

3. Tab OS
- ISO Image: Chọn file ISO Windows Server 2025.
- Type: Microsoft Windows.
- Version: Chọn 11/2022/2025.
- Tích vào dòng “Add additional drive for VirtIO drivers” sẽ hiện ra ô để chọn file ISO cho VirtIO Drivers.

4. Tab System (Quan trọng)
- Graphic card: Default.
- Machine: Chọn q35.
- SCSI Controller: VirtIO SCSI single.
- Tích chọn Qemu Agent.
- BIOS: Default (SeaBIOS).
- Tích chọn Add TPM.
- TPM Storage: local hoặc local-pve (tuỳ máy của bạn, của mình thì lưu tại “local”)
- Version: v2.0.

5. Tab Disks
- Bus/Device: Chọn VirtIO Block – 0.
- Storage: Chọn nơi lưu ổ cứng.
- Disk size (GiB): Tuỳ thuộc vào nhu cầu sử dụng và thực tế Proxmox của bạn còn trống bao nhiêu. Nên để tối thiểu >50GB.
- Format: Raw disk image (raw).
- Cache: Write back.
- Tích chọn Discard và IO thread.

6. Tab CPU:
- Sockets/Cores: Tùy chỉnh theo nhu cầu. Sockets thì thường để nguyên là 1, chỉ chỉnh phần Cores (Ví dụ: 4 Cores).
- Type: Chọn host (Để chuyển giao toàn bộ tập lệnh CPU thực cho máy ảo, hiệu năng cao nhất).

7. Tab Memory:
- Memory (MiB): Cấp phát RAM (tối thiểu 2GB, khuyến nghị 4GB+). Tính theo đơn vị MB nên cần nhân với 1024. Ví dụ chia cho VM này 4GB RAM thì: 4 x 1024 = 4096.

8. Tab Network:
- Model: Chọn VirtIO (paravirtualized) cho hiệu năng cao.
- Nếu chưa hiểu gì về phần Firewall thì bỏ tích

Cuối cùng, tại tab Confirm, kiếm tra lại 1 lần nữa xem đã đúng cấu hình chưa và tích chọn vào “Start after created”. Ấn Finish.

Vì đã tích vào “Start after created” nên máy ảo sẽ tự động khởi chạy. Đợi vài giây sẽ thấy 1 VM mới với tên và ID mà bạn đã đặt (105 WinServer2025) ở Menu dọc bên trái màn hình. Ấn chuột vào máy ảo đó => chọn Console. Lúc này nó đã boot thẳng vào bộ cài, hiện luôn bước “Select language settings”.

Cài đặt Windows Server 2025
Tiếp tục từ bước trước đó, chúng ta thao tác ngay trên giao diện của tab Console của Proxmox.
Chọn ngôn ngữ, layout bàn phím theo ý thích của bạn (thường mình sẽ chọn là English và US)
Select setup option
- Tích vào Install Windows Server và dòng “I agree everything will be deleted…..”.

Select image
- Ấn chọn dòng “Windows Server 2025 Standard Evaluation (Desktop Experience)”.

Select location to install Windows Server 2025
- Mới vào bạn sẽ không nhìn thấy bất kì ổ cứng nào. Hãy ấn vào Load Driver
- Click vào Browse
- Ấn đúp chuột vào ổ đĩa có tên “virtio-win”
- Ấn đúp chuột vào thư mục amd64 -> chọn 2k25 => OK

- Tiếp tục nhấn chuột vào dòng “Red Hat VirtIO SCSI Controller” -> ấn vào Install

- Sau khi load được driver, win sẽ phát hiện ra ổ đĩa Disk 0, ấn vào và chọn Next

- Màn hình tiếp theo, ấn Install để cài đặt. Quá trình cài đặt sẽ tự động diễn ra ngay sau đó.
- Hãy chờ cho tới khi màn hình Customize settings hiện lên, yêu cầu chúng ta đặt mật khẩu.
- Nhập mật khẩu bạn muốn đặt rồi ấn Finish.

Màn hình tiếp theo sẽ yêu cầu chúng ta ấn đồng thời tổ hợp phím Ctrl + Alt + Delete. Bạn có thể ấn trực tiếp trên bàn phím, hoặc ấn chuột giống như trong ảnh dưới đây.

Sau đó sẽ tới bước yêu cầu đăng nhập, lúc này chỉ cần nhập mật khẩu vừa đặt ở bước trước đó vào => Ấn Enter.

Cài đặt Driver và Guest Agent
Sau khi Windows khởi động lên màn hình Desktop lần đầu tiên, bạn sẽ thấy mạng chưa nhận và độ phân giải màn hình thấp.
- Mở File Explorer > Vào ổ CD virtio-win.
- Kéo xuống dưới cùng, có file virtio-win-guest-tools, ấn đúp chuột để cài.

Cứ chọn Next hoặc Install để cho quá trình cài diễn ra.

- Tiếp tục tìm vào thư mục guest-agent, ấn đúp chuột vào file qemu-ga-x86_64 để cài.

Giờ thì Windows Server 2025 đã nhận đủ driver & có mạng. Thử vào trình duyệt kiểm tra thử tốc độ.
Bản Win kèm sẵn trình duyệt Microsoft Edge nên chỉ cần mở nó lên.

Bật Remote Desktop
Việc bật Remote Desktop Protocol (RDP) sau khi cài xong Windows (đặc biệt là trên Proxmox) không chỉ là “nên làm” mà gần như là bắt buộc nếu bạn muốn làm việc hiệu quả.
Sau khi bật xong, bạn mới điều khiển được máy ảo windows này từ các thiết bị khác (pc, laptop, điện thoại…). Nếu không bật RDP, bạn chỉ có thể điều khiển máy ảo từ tab Console trên Proxmox.
Vì mặc định Windows Server sẽ chặn RDP để bảo mật, bạn cần làm 3 bước này ngay sau khi cài xong:
- Mở Server Manager
- Chọn Local Server ở menu bên trái.
- Nhìn sang cột phải, tìm dòng Remote Desktop, đang ở trạng thái Disabled.
- Click vào chữ Disabled.
- Chọn Allow remote connections to this computer.
- Bỏ tích dòng “Allow connections only from computers running Remote Desktop with Network Level Authentication…” (để dễ kết nối hơn nếu dùng máy cũ hoặc tool quản lý bên thứ 3, hoặc giữ nguyên để bảo mật cao hơn đều được).
- Nhấn OK.


Kết Nối Remote Desktop Trong Mạng LAN
Hiện tại, sau khi đã thực hiện đầy đủ các bước ở trên, bạn đã có thể điều khiển vào Windows Server 2025 trên một thiết bị khác ở cùng mạng LAN với Proxmox.
Ví dụ mình sẽ thực hiện trên máy tính chạy Windows khác.
Tất cả các máy tính chạy Windows đều đã được tích hợp sẵn phần mềm Remote Desktop Connection. Chỉ cần vào Menu gõ “remote desktop” là thấy ngay. Mở nó lên.

- Computer: Điền địa chỉ ip trong mạng LAN của VM Windows Server. Lấy bằng cách truy cập Network&internet trên WinServer -> lấy dãy số của IPv4 address. Hoặc trên giao diện của Proxmox, ấn vào Summary ngay phía trên dòng Console -> lấy ip từ dòng IPs (trong trường hợp của mình là 192.168.1.18).
- Chọn Connect.

- Chọn More choices -> Use a different acccount.
- User name: administrator
- Password: Là mật khẩu bạn đã tạo trước đó.
- Tích chọn Remember me để ghi nhớ thông tin đăng nhập, từ lần sau trở đi có thể vào thẳng luôn mà không cần nhập lại thông tin đăng nhập. => chọn OK.
- Popup cuối có thể tích chon “Don’t ask me again…” để lần sau không còn hiện cảnh báo đó nữa.

Vậy là đã hoàn tất quá trình cài đặt Windows Server 2025 lên Proxmox VE 9 bản mới nhất.
